aliplayer_widget 7.11.0
aliplayer_widget: ^7.11.0 copied to clipboard
A high-performance video playback component specifically designed for Flutter applications, built on top of the AliCloud Player SDK `flutter_aliplayer`.
Language: 中文简体 | English
aliplayer_widget #
一、概述 #
AliPlayerWidget 是一款专为 Flutter 应用程序打造的高性能视频播放组件,基于阿里云播放器 SDK flutter_aliplayer 构建。它不仅支持点播(VOD)、直播、列表播放以及短剧场景等多场景适配,还提供了丰富的功能集和高度灵活的 UI 定制能力,能够满足教育、娱乐、电商以及短剧应用等多种领域的视频播放需求。
通过极简的 API 设计,AliPlayerWidget 实现了低代码集成,开发者只需几行代码即可快速实现复杂的视频播放功能,显著降低开发成本。无论是基础的播放控制,还是复杂的交互场景(如手势调节、浮层叠加),AliPlayerWidget 都能轻松应对,帮助开发者构建流畅且高效的用户体验。
二、功能特性 #
1. 核心功能 #
-
多场景适配:支持点播、直播、列表播放及全屏播放等多种场景。
-
丰富的功能集:
- 基础功能:提供播放控制、设置面板、封面图显示、清晰度切换等核心功能,满足常规视频播放需求。
- 手势控制:支持亮度、音量和播放进度的手势调节,操作直观便捷,提升用户体验。
- 多种播放源支持:兼容多种视频源类型,包括直接 URL 播放、VID+STS 令牌播放,以及 VID+Auth 认证播放,满足不同场景下的播放需求。
-
灵活的 UI 定制:
- 插槽系统:提供强大的插槽系统,支持自定义播放器界面的各个部分,包括顶部栏、底部栏、播放控制、封面图、字幕等,开发者可以灵活组合创建个性化界面。通过预定义的插槽位置,开发者可以轻松替换默认UI组件或添加自定义元素。
- 浮层支持:支持自定义浮层组件,扩展性强,允许开发者实现如广告、弹幕等复杂功能。
- 模块化设计:内置顶部栏、底部栏、设置面板等可复用的 UI 组件,方便开发者按需定制。
- 全屏适配:自动适配横竖屏切换,确保在不同设备上的最佳显示效果。
-
事件与状态管理
- 实时状态监控:提供播放状态、视频尺寸、缓冲进度等实时数据更新,便于开发者实现动态交互。
- 事件回调机制:提供全面的播放器事件监听,包括播放开始、暂停、完成等状态管理,方便开发者处理各种播放场景。
- 日志与调试支持:内置详细的日志系统,便于问题排查和性能优化。
2. 核心优势 #
-
简单易用:通过简单的 API 调用即可实现复杂的视频播放功能,快速集成到 Flutter 项目中。
-
灵活可扩展:
- 模块化设计,支持多种自定义选项,方便开发者根据需求进行定制。
- 自动适配不同屏幕尺寸和分辨率,确保一致的用户体验。
-
高性能与稳定性:
- 基于阿里云播放器 SDK,提供低延迟、高稳定性的视频播放体验。
- 优化的架构设计,通过轻量化组件、异步加载和事件驱动模型,确保高效运行与流畅用户体验。
-
跨平台支持:充分利用 Flutter 的跨平台特性,支持 Android 和 iOS 平台,一次开发即可实现双端运行。
详细的文档请参考 docs 目录下的完整文档目录:完整文档目录
三、集成指引 #
有关前提条件的详细信息,请查看 docs 目录下的集成指引文档:集成指引
四、快速开始 #
只需几步,您就可以轻松实现视频播放功能!AliPlayerWidget 提供了极简的 API 设计,帮助您以低代码的方式快速集成视频播放功能。

以下是一个完整的示例,展示如何在页面中嵌入视频播放器。只需几行代码即可完成视频播放功能。
import 'package:flutter/material.dart';
import 'package:aliplayer_widget/aliplayer_widget_lib.dart';
void main() {
runApp(MyApp());
}
class MyApp extends StatelessWidget {
@override
Widget build(BuildContext context) {
return MaterialApp(
home: VideoPlayerPage(),
);
}
}
class VideoPlayerPage extends StatefulWidget {
@override
_VideoPlayerPageState createState() => _VideoPlayerPageState();
}
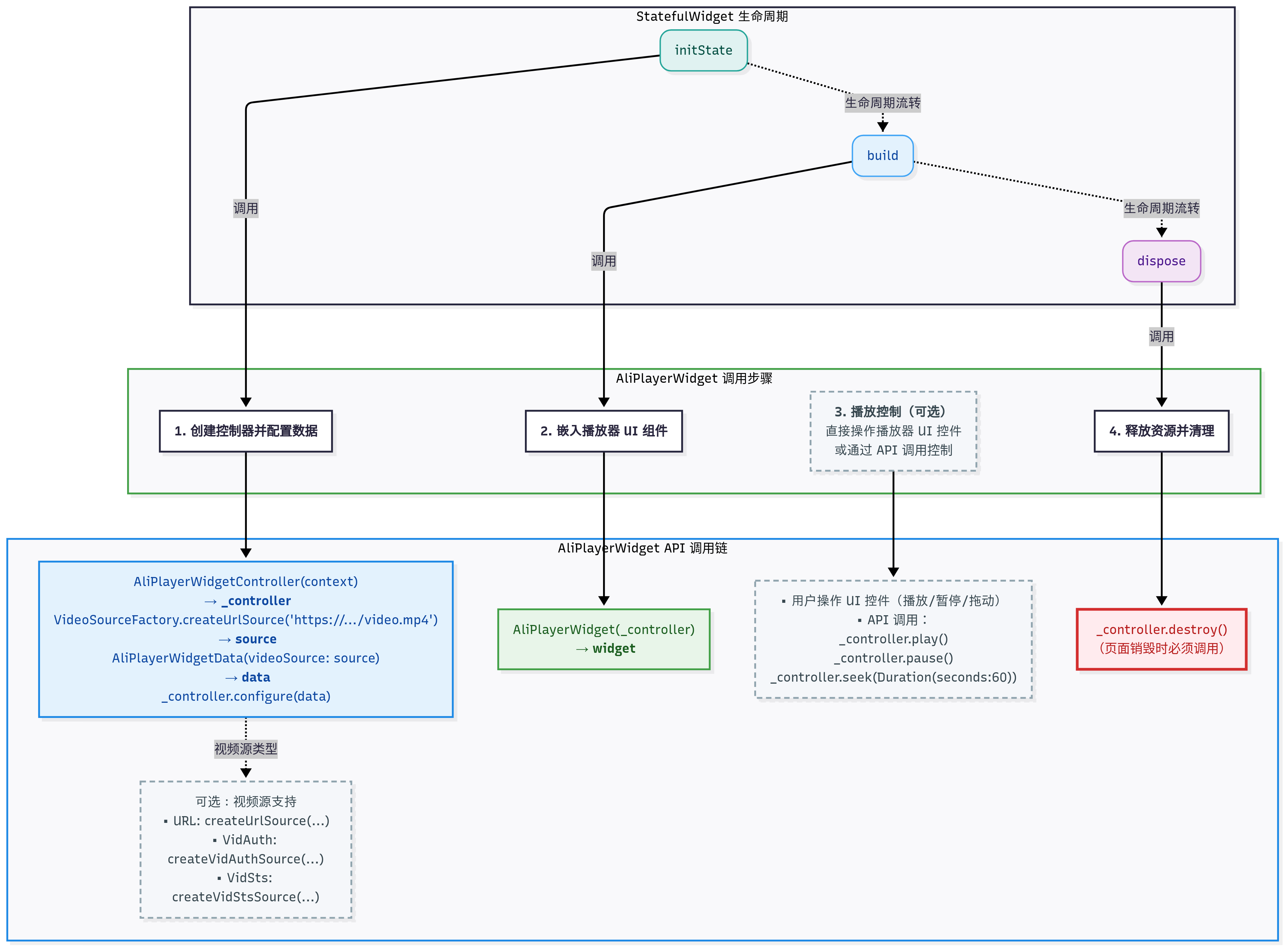
class _VideoPlayerPageState extends State<VideoPlayerPage> {
late AliPlayerWidgetController _controller;
@override
void initState() {
super.initState();
// 1. 设置播放器视频源
final videoSource = VideoSourceFactory.createUrlSource(
"https://example.com/video.mp4", // 替换为实际视频地址
);
// 2. 配置播放器组件数据
final data = AliPlayerWidgetData(
videoSource: videoSource,
coverUrl: "https://example.com/cover.jpg", // 替换为实际封面图地址
videoTitle: "Sample Video",
);
// 3. 初始化播放器组件控制器
_controller = AliPlayerWidgetController(context);
_controller.configure(data);
}
@override
void dispose() {
// 4. 销毁播放器组件控制器,释放资源
_controller.destroy();
super.dispose();
}
@override
Widget build(BuildContext context) {
return Scaffold(
body: Center(
child: AliPlayerWidget(
_controller,
),
),
);
}
}
关键点解析
- 初始化
AliPlayerWidgetController:- 在
initState方法中创建_controller实例。
- 在
- 调用
configure接口:- 使用
AliPlayerWidgetData配置视频地址、封面图、标题等信息。 - 调用
_controller.configure(data)将数据传递给播放器组件。
- 使用
- 释放资源:
- 在
dispose方法中调用_controller.destroy(),避免内存泄漏。
- 在
更多场景支持
上述示例展示了点播场景的基本用法。如需了解更复杂的场景(如直播、列表播放等),请参考 aliplayer_widget_example 示例工程,其中包含了详细的代码和使用说明。
如需更详细的快速开始指南,请查看 docs 目录下的快速开始文档:快速开始指南
五、核心组件 #
AliPlayerWidget 采用类似 MVC 的分层设计,将播放器的职责拆分为三个核心组件:
- AliPlayerWidget (View): 核心的播放器组件,用于嵌入到 Flutter 应用中并播放视频。
- AliPlayerWidgetController (Controller): 播放器组件的核心控制器,用于管理播放器组件的初始化、播放、销毁等逻辑。
- AliPlayerWidgetData (Data): 播放器组件所需的数据模型,包含视频地址、封面图、标题等信息。
有关各核心组件的详细说明,请查看 docs 目录下的核心组件文档:核心组件文档
六、自定义功能 #
1. 视频源支持 #
播放器提供了灵活的视频源配置方式,支持多种视频源类型。有关详细信息,请查看 docs 目录下的视频源支持文档:视频源支持文档
2. 浮层组件 #
通过 overlays 参数,您可以轻松地在播放器上叠加自定义 UI 组件。有关详细信息,请查看 docs 目录下的插槽系统文档:插槽系统文档
3. API 参考 #
AliPlayerWidget 提供了一系列对外接口,方便开发者直接控制播放器的行为。有关详细信息,请查看 docs 目录下的 API 参考文档:API 参考文档
七、示例工程与演示包 #
为了让开发者更快速地上手并深入理解如何在实际项目中集成和使用 AliPlayerWidget,我们提供了两种资源:示例工程 和基于该工程构建的 演示包。以下分别介绍两者的用途和获取方式。
1. 示例工程 #
aliplayer_widget_example 是一个完整的示例工程,旨在帮助开发者快速理解和集成 AliPlayerWidget 的核心功能。
您可以访问以下链接查看示例工程的完整文档:
- 中文文档: aliplayer_widget_example README
- English Documentation: aliplayer_widget_example README-EN
通过示例工程,您可以直观地了解以下内容:
- 如何嵌入视频播放器组件。
- 如何配置不同场景下的播放功能(如点播、直播、列表播放)。
- 如何利用自定义选项实现个性化的用户体验。
2. 演示包 #
为了帮助开发者快速体验 AliPlayerWidget 的功能,我们基于 aliplayer_widget_example 示例工程构建了一个演示包。该演示包可以直接安装到设备上运行,无需额外配置开发环境。
获取方式
使用手机扫描以下二维码,即可快速下载并安装演示包:

注意:二维码链接指向最新版本的演示包,请确保您的设备已开启允许安装第三方应用的权限。
八、开源与源码获取 #
aliplayer_widget 已发布至以下 Pub 源,推荐开发者通过包管理工具集成:
- Pub 官方源: pub.dev
- 国内镜像源: pub.flutter-io.cn
如果需要对组件进行自定义修改,您可以使用源码依赖的方式,直接获取并修改源码。完整源码可通过以下方式获取:
- GitHub 仓库: aliplayer_widget
如果无法访问 GitHub,可通过以下链接直接下载源码包:
- 源码包下载地址: aliplayer_widget.zip
开源内容包括:
- 核心组件:
AliPlayerWidget和AliPlayerWidgetController的完整实现。 - 示例工程:
aliplayer_widget_example提供点播、直播、列表播放等场景的代码示例,帮助开发者快速集成和使用。 - 文档与注释:源码包含详细注释和开发指南,便于二次开发与定制。
更多关于使用阿里云播放器 SDK 的常见问题及修复建议,请参见播放器常见问题。